programmers.co.kr/learn/courses/30/lessons/59035
코딩테스트 연습 - 역순 정렬하기
ANIMAL_INS 테이블은 동물 보호소에 들어온 동물의 정보를 담은 테이블입니다. ANIMAL_INS 테이블 구조는 다음과 같으며, ANIMAL_ID, ANIMAL_TYPE, DATETIME, INTAKE_CONDITION, NAME, SEX_UPON_INTAKE는 각각 동물의 아이디
programmers.co.kr
코딩테스트 연습 > SELECT > 역순 정렬하기
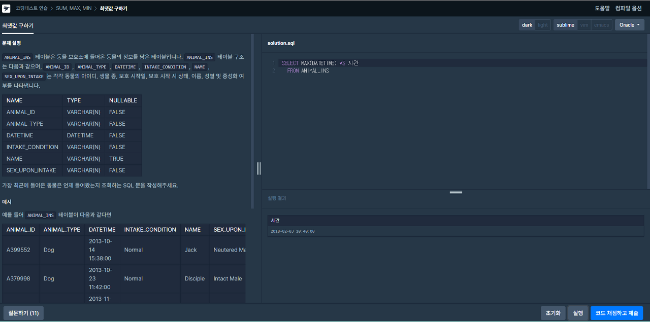
문제설명
ANIMAL_INS 테이블은 동물 보호소에 들어온 동물의 정보를 담은 테이블입니다. ANIMAL_INS 테이블 구조는 다음과 같으며,
ANIMAL_ID, ANIMAL_TYPE, DATETIME, INTAKE_CONDITION, NAME, SEX_UPON_INTAKE 는 각각 동물의 아이디, 생물종, 보호 시작일,
보호 시작 시 상태, 이름, 성별 및 중성화 여부를 나타냅니다.
동물 보호소에 들어온 모든 동물의 이름과 보호 시작일을 조회하는 SQL문을 작성해주세요. 이때 결과는 ANIMAL_ID 역순으로 보여주세요.

solution.sql
SELECT NAME, DATETIME
FROM ANIMAL_INS
ORDER BY ANIMAL_ID DESC
: SELECT 로 조회할 해당 컬럼 명 명시 후, 역순으로 조회하는 ORDER BY DESC를 적어 쿼리를 완성했다.
'개발이야기 > 프로그래머스문제' 카테고리의 다른 글
| [프로그래머스]코딩테스트 연습 > SELECT > 아픈 동물 찾기 (0) | 2020.10.07 |
|---|---|
| [프로그래머스]코딩테스트 연습 > SELECT > 모든 레코드 조회하기 (0) | 2020.09.29 |
| [프로그래머스]코딩테스트 연습 > SUM, MAX, MIN > 최댓값 구하기 (0) | 2020.09.24 |